Serwer internetowy budowa, działanie i rola
Pod tym pojęciem kryje się infrastruktura techniczna umożliwiająca wysyłanie i odbieranie danych poprzez Internetowy protokół wymiany danych HTTP w języku XML służącym do wysyłania komunikatów w formie ustandaryzowanej W3C(World Wide Web Consortium).
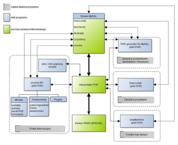
Składnikiem każdego serwera internetowego jest aplikacja zwana serwerem WWW(Web Server) umożliwiająca przechowywanie, wysyłanie i odbieranie plików użytkownika na komputerze zdalnym. To właśnie poprzez serwer WWW łączy się przeglądarka internetowa w celu pobrania zawartości strony. Poniżej przedstawiono elementy składowe serwera internetowego wraz z oprogramowaniem dodatkowym(w tym wypadku portal Joomla):
Na nośniku serwera internetowego umieszczamy programy i skrypty np. w postaci systemów zarządzania treścią(CMS). Do ich obsługi wymagane są:
- Serwer WWW(Apache) – serwer HTTP.
- Serwer MySQL – system bazodanowy do obsługi stron WWW wykorzystujących tą technologię.
- Interpretator PHP – kompilator języka skryptowego na wykonywalny.
Gdy klient wysyła żądanie do serwera WWW ze wskazaniem na plik PHP to zostaje uruchomiony interpretator PHP, który kompiluje skrypt po stronie serwera i wysyła dane wynikowe w postaci XHTML. Ponadto interpreter wspiera systemy baz danych takie jak MySQL(szczegółowy opis w dalszej części pracy). PHP do komunikacji wykorzystuje nie tylko port HTTP(80), ale także szereg innych.
Metoda komunikacji przeglądarki Internetu z serwerem
- Odbiór zapytania (request) typu SOAP(Simple Object Access Protocol) wysłanego przez przeglądarkę internetową do serwera(Apache) w instrukcji HTTP POST. Jeśli istnieje taka potrzeba następuje rejestracja wewnętrznych zmiennych(internals).
- Autoryzacja, jeśli wymagana.
- Wykonanie innych instrukcji, jeśli występują w wywołaniu (headers).
- Mapowanie adresu URL na adres fizyczny.
- Odczyt zawartości pliku lub załadowanie z listy plików cache.
- Wykonanie kodu PHP przez interpretator, zmienne programu zostają zapamiętane, a rezultat zostaje wysłany z powrotem o Interfejsu usługi.
- Wysyłanie odpowiedzi w SOAP.
- Zarejestrowanie zdarzenia(log).
- Wyczyszczenie stanu (cleanup).
Serwer WWW stanowi tylko wycinek możliwości serwera Internetowego, ale to właśnie jego odpowiednia konfiguracja jest kluczowa w prawidłowym funkcjonowaniu portalu.
Rola serwera internetowego
- Usługowa, np. WSDL (Web Services Description Language) język definiowania usług sieciowych.
- Wymiany danych, SOAP(Simple Object Access Protocol)[3] i XML(Extensible Markup Language), standard pisania i przesyłania danych w Internecie, SOAP to mechanizm obsługi komunikacji poprzez zdalne procedury XML jak i wewnętrzne komunikaty.
- Transport danych, przez protokoły: HTTP, SMTP(Simple Mail Transfer Protocol), FTP(File Transfer Protocol) służące do wysyłania zawartości stron WWW, dokumentów, poczty elektronicznej i plików w sieci.
- Transmisja danych, protokoły transmisji danych TCP (Transmission Control Protocol/Internet Protocol) i UDP(User Datagram Protocol), transmisja z potwierdzeniem otrzymania dająca gwarancji otrzymania wszystkich danych i ich poprawności).





